本日(2018/9/26)公開のastah*8.0では、線でつながった図要素の間に新たな図要素を追加できるようになりました。対象となるダイアグラムはアクティビティ図、ステートマシン図、フローチャートとなります。
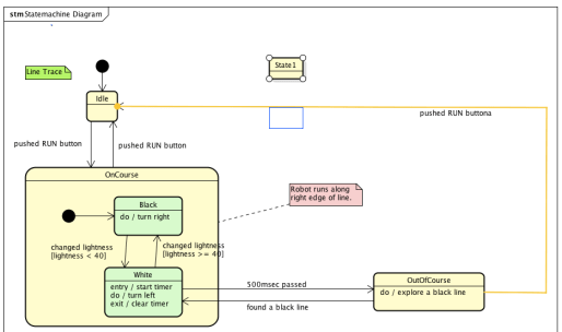
ステートマシン図を参考にこの機能をご紹介します。
図要素:[State1]をドラッグして遷移線上に移動します。
この際、Ver.8.0版では図要素が線の上に重なると画像のように黄色く強調されます。

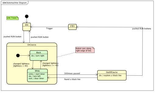
この状態で図要素をドロップすることで図要素の追加完了です。

本機能によって遷移線の引き直しの手間が省け、より思考に集中できるようになりました。ご利用頂ければ幸いです。
■「図要素をまとめて移動」もご利用下さい
新規追加により図要素の間が窮屈になった時は「まとめて図要素移動」を利用することで簡単にスペースの調整が可能です。合わせてご活用下さい。
http://astah.change-vision.com/ja/manual/403-gapexpander.html